Industria 24/11/2025
En un contexto en el que Europa acelera la consolidación de capacidades propias para disponer de una base industrial robusta en ámbitos sensibles, la independencia en defensa se ha convertido en una prioridad. Los riesgos estratégicos, las enseñanzas de la guerra de Ucrania y una voluntad política...
Industria 20/11/2025
Indra Group y Egatel S.L.U., tecnológica española especializada en sistemas de comunicaciones avanzadas y radiofrecuencia, han firmado un acuerdo estratégico para colaborar en el desarrollo, fabricación e industrialización de soluciones punteras en defensa electrónica, mando y control, radar,...
Industria 20/11/2025
Rheinmetall ha puesto en valor la participación de su UGV Mission Master en los ejercicios internacionales OPEX REPMUS 2025 (OPerational Exercise Robotic Experimentation and Prototyping with Marine Unmanned Systems) y Dynamic Messenger que han tenido lugar en Troia y Sesimbra, Portugal.
Industria 19/11/2025
El grupo de defensa CSG, matriz de la Fábrica de Municiones de Granada, y dirigido por el empresario checo Michal Strnad, continúa su trayectoria de crecimiento fomentada por el impulso orgánico y las adquisiciones estratégicas. Así, el grupo eleva en los tres primeros trimestres del presente...
Industria 19/11/2025
Tawazun Council for Defence Enablement (Consejo Tawazun para la Capacitación en Defensa) y MBDA anunciaron, en el marco de Dubai Airshow 2025, el lanzamiento de una serie de iniciativas estratégicas destinadas a apoyar la localización de las industrias de defensa y a desarrollar el ecosistema...
Industria 19/11/2025
EM&E Group ha firmado un Memorando de Entendimiento (MoU) con Tecnove, compañía española de fabricación, transformación y mantenimiento de carrozados y vehículos especiales, y el fabricante ucraniano de vehículos militares blindados Practika para desarrollar soluciones móviles avanzadas orientadas...
Industria 19/11/2025
Entre el 4 y el 6 de noviembre ha tenido lugar en Sídney el evento Indo Pacific 2025 Maritime Exposition donde Navantia Australia ha presentado varios desarrollos propios como son la fragata ligera Alfa 4000 y el buque de desembarco anfibio multirol Smart LPD, en el que nos centraremos ahora.
Industria 18/11/2025
Indra Group y la emiratí EDGE han firmado un Memorando de Entendimiento (MoU) como paso preliminar hacia la creación de una nueva empresa conjunta en España dedicada al desarrollo, producción y mantenimiento de municiones merodeadoras y armas inteligentes para los mercados español, europeo y...
Industria 18/11/2025
La compañía Israel Aerospace Industries (IAI) ha presentado el LAHAT ALPHA, la nueva generación de su conocida familia de misiles guiados por láser contra carros de combate. El sistema, con un alcance operativo superior a los 20 kilómetros, responde a la creciente demanda internacional de armamento ...
Industria 17/11/2025
La última versión de la serie Gambit de vehículos aéreos de combate no tripulados (UCAV) de General Atomics Aeronautical Systems, Inc. (GA-ASI) es el Gambit 6, un avión de combate colaborativo (CCA) que añade operaciones aire-tierra a su capacidad aire-aire. Esta plataforma polivalente está...
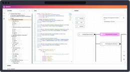
Industria 16/11/2025
En fechas recientes analizábamos las ventajas de la integración del diseño y la producción mediante entornos virtuales, uno de los retos tecnológicos a los que se enfrenta la industria aeroespacial y de defensa. Se trata de entornos donde la complejidad técnica, la necesidad de cumplimiento...
Industria 14/11/2025
El demostrador del KC-390 Millenium de la multinacional brasileña Embraer ha sorprendido con una espectacular nueva librea que hemos podido ver a su paso por las islas Canarias, camino de Asia. El 10 de noviembre, el KC-390 Millenium demostrador, con matrícula civil brasileña PT-ZNG, aterrizó en la ...
Industria 12/11/2025
Indra ha presentado a la Unión Europea sus capacidades tecnológicas para la modernización y mejora de la movilidad militar en infraestructuras críticas, especialmente ferroviarias, posicionándose como un socio clave para avanzar en la autonomía estratégica europea y reforzar la seguridad...
Industria 12/11/2025
La compañía alemana Hensoldt ha dado un paso clave hacia las soluciones de defensa definidas por software con la presentación de MDOcore, una suite que actúa como "traductor universal" para sistemas militares de diferentes dominios. Este lanzamiento representa un hito para la integración de...
Industria 11/11/2025
La ministra de Defensa, Margarita Robles, y la secretaria de Estado de Defensa, María Amparo Valcarce, visitaron el pasado 10 de noviembre las instalaciones de la empresa gallega UROVESA, en el marco del nuevo Programa Especial de Modernización (PEM) de los Vehículos de Exploración y Reconocimiento ...